NXP Semiconductors TJA110x PHYs for Automotive Ethernet
NXP Semiconductors TJA110x PHYs for Automotive Ethernet are 100BASE-T1 compliant dual-port PHYs to compliant single and dual-port PHYs. These PHYs provide 100Mbit/s transmit/receive capability over just two wires of the unshielded twisted-pair cable and supports a cable length of up to 15m. The TJA110x PHYs are designed for automotive robustness, minimum power consumption, and reduced system costs.
Features
- General
- 100BASE-T1 PHY
- MII- and RMII-compliant interfaces to the bus
- HVQFN package
- Optimized for automotive use cases
- Transmitter optimized for capacitive coupling to unshielded twisted-pair cable
- Adaptive receive equalizer optimized for an automotive cable length of up to at least 15m
- Enhanced integrated PAM-3 pulse shaping for low RF emissions
- EMC-optimized output driver strength for MII and RMII
- MDI pins protect against transients in the automotive environment
- MDI pins do not need external filtering or ESD protection
- -40°C to +125°C automotive grade temperature range
- AEC-Q100 automotive-grade qualified
- Low-power mode
- Dedicated PHY enable/disable input pin to minimize power consumption
- Inhibit output for voltage regulator control
- OPEN Alliance-compliant wake-up and sleep concepts
- Diagnosis
- Real-time monitoring of link stability and transmitted data quality
- Diagnosis of cable errors (shorts and opens)
- Gap-free supply under-voltage detection with fail-silent behavior
- Internal, external, and remote loopback modes for diagnosis
- Miscellaneous
- Internal reverse MII mode for repeater operation
- On-chip regulators to provide 3.3V single-supply
Applications
- Advanced driver assistance systems (ADAS)
- Gateways
- IP camera links
- Backbone networks
Additional Resources
Videos
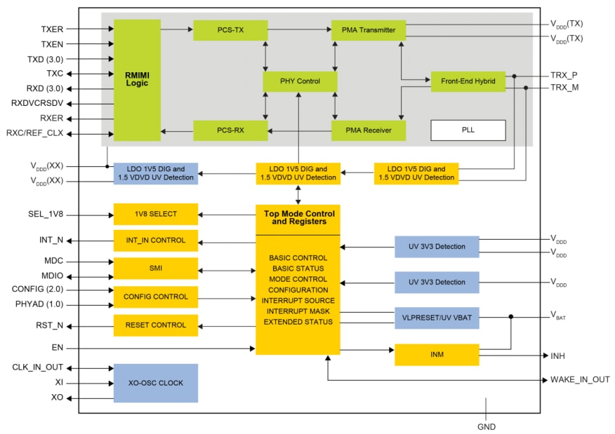
TJA1101 PHYs Block Diagram
TJA1102 PHYs Block Diagram
View Results ( 4 ) Page
| N.º de artículo | Hoja de datos | Descripción | Número de transceptores | Velocidad de transmisión de datos | Voltaje de alimentación operativo | Serie |
|---|---|---|---|---|---|---|
| TJA1101AHN/0Z | ![]() |
Circuitos integrados de Ethernet 2nd generation Ether net PHY Transceiver | 1 Transceiver | 100 Mb/s | TJA1101 | |
| TJA1102AHN/S/0Z | ![]() |
Circuitos integrados de Ethernet PHY ETHERNET | 2 Transceiver | 100 Mb/s | 1.8 V, 3.3 V | TJA1102A |
| TJA1101BHN/0Z | ![]() |
Circuitos integrados de Ethernet PHY ETHERNET | 1 Transceiver | 100 Mb/s | TJA1101B | |
| TJA1102AHN/0Z | ![]() |
Circuitos integrados de Ethernet PHY ETHERNET | 2 Transceiver | 100 Mb/s | 1.8 V, 3.3 V | TJA1102A |
Publicado: 2018-12-06
| Actualizado: 2025-12-05

